Blog
Redis-driven Dataflow for Clickstream Aggregation with ByteWax
Harnessing Redis PubSub with Bytewax for Streamlined Data Aggregation
Learn how Redis PubSub can be used with Bytewax for effective real-time data processing. This guide provides insights into creating custom input sources and aggregating clickstream data efficiently.
In this guide, we’ll showcase how to write a custom input source for bytewax that reads from a Redis pubsub channel. All code can be found in the bytewax/example-redis repository.
Let’s start by taking a look at the Redis PUBSUB channels. Essentially, it’s a messaging paradigm and while Redis is renowned as a caching system, its capabilities go beyond that (the PUBSUB channels are only one of the many ways you can use Redis cluster in your data infrastructure). The PUBSUB channels feature has been around since version 2.8.0, released in November 2013. A more recent addition is Redis Streams, introduced in Redis 5.0 in 2018. These two differ mainly in delivery guarantees. Streams offer both at-most-once and at-least-once semantics, while PUBSUB supports only at-most-once. I find that PUBSUB is a more prevalent feature, but after this guide, adapting to Streams should be smooth anyway.
Simple redis-py usage
Let’s say that we are starting with two Python scripts — a publisher and a listener (perhaps handed down to us by another fellow developer on our team). Both scripts utilize the official redis-py library for basic operations: connecting and exchanging messages.
Let’s say that our messages are some sort of clickstream. For simplicity, we will be reading this from a file, and the messages look like this:
You can inspect the events file in the repository
Publisher script
The publisher script below reads a .jsonl file and publishes its content to a Redis channel:
A docker command to run a Redis instance:
To publish messages:
When using JSONL file format, every line of the file is a json object so we don’t need to do any processing on the publishing side and just send the messages “as is”. If we run the container using the provided command, we would use default connection settings so we don’t need to provide any environment variables and just run the publisher script with no arguments (assuming the events.jsonl is in the same directory)
Listener script
The listener script listens to a channel and logs the incoming messages. It is rather straightforward except for the polling mechanism. Here’s how such a script might look like:
Running this script and then publishing messages to the channel should output something like this:
This approach, though functional, can seem clunky, especially when complexity rises. If you have some experience writing Python, you probably already spotted a few things about this script that might have raised your eyebrow. The message handler is registered using the kwargs argument, with an awkward channel name -> function dict and then we use threads to run the listener. I don’t know about you, but for me working with threads in Python is never fun. Furthermore, I always end up questioning myself every time I see a sleep somewhere in my code with some float value next to it. And it’s all for just a simple echo-like pipeline: if we were to add more steps it might easily become a messy highly cyclomatically complex callback function.
It is worth mentioning that there are different ways to set up pub/sub with redis-py, some are more elegant than others. Depending on your context you can find a more suitable one but you would still need to manage the complexity of your processing. So, for a more structured and scalable pipeline, we’ll turn to bytewax.
Simple redis-py pipeline overview
Before going forward, let’s recap how our current small echo pipeline looks and agree on some terminology:

We are going to refer to “everything to the left of Redis” as “producer” and “everything on the right of the Redis” as “consumer”. It’s just a convention, we could’ve picked “writer”/”reader” or “publisher”/”subscriber”. Technically, if you want to nitpick, those terms have some differences, but in the context of this post, they are irrelevant. Using this terminology we should add that:
- for producer, the events.jsonl is the source
- for producer, the redis pubsub channel “device_events” is the output
- for consumer, the redis pubsub channel “device_events” is a source and the standard output is the output
Now as we go further and use bytewax to rewrite the consumer, everything on the left would stay the same. Bytewax, of course, can be used on the producer side as well but it’s a story for another blog post 🙂
Bytewax pipeline
Starting small is always a good idea when experimenting with new tools. So, we’ll begin by replicating our echo pipeline with bytewax. We can always add more computational steps once we verify the basic functionality. Fortunately, since we already have our functioning listener script, the task primarily involves integrating it into bytewax in a correct manner.
A great reference for making your own connector is the built-in KafkaSource. We’ll name ours RedisPubSubSource, and it should be a subclass of FixedPartitionedSource, ensuring that each partition maintains a distinct StatefulSourcePartition object, which we will actually need to write as well. Let’s dive into that.
Redis PubSub source for bytewax
The core logic for message processing resides in the StatefulSourcePartition and that is where we would place our channel processing code:
- the source needs to connect to the redis cluster, using provided connection properties
- then the source subscribes to the pubsub channel
- the source’s primary function is to process messages in a way that suits the dataflow
- we should arrange any sanity checks either before or after the Partition object in the execution flow. This helps to keep the code simple and streamlined
Remember, this is not a production-ready code. In a real-world application, you’d likely want more settings in for the connection and would need to address other nuances. But for our purposes, this serves well.
Let’s take a closer look at the next_batch function:
Here, it first retrieves a message from the subscribed channel. If there’s no message, it returns an empty list. When a message is received, we decode it. This is not essential to happen inside the next_batch, but it reduces redundancy in the subsequent pipeline. However, as you might have spotted, the deserialization isn’t included here. This is because we aim to be flexible in changing serialization formats that suit the pipeline need without over-complicating the code. Of course, this is not strictly restricted and for sources with a stable schema, it might be practical to include the deserialization step already here. Alternatively, subclassing or passing serialization functions as constructor parameters is also a way to achieve that.
Let’s outline these two guiding principles for creating your own bytewax StatefulSourcePartition:
- Integrate routine messages processing within the next_batch method
- Avoid complicating or overly specializing the code of this class. Such tasks should be delayed for later “compute” steps
Additionally, aside from next_batch, we add two helper methods related to snapshot mechanics and resource lifespan. While KafkaSourcePartition employs offsets for snapshots, Redis PubSub channels do not, therefore we use a placeholder function there that just returns None. Closing the connection requires a call to PubSub’s .close() method. Note that we haven’t used any threading, and overall the code so far is a cleaner, more Pythonic approach compared to our original listener’s code.
Next, we’ll outline the Source class, that uses Partition and creates an input (or, one can say, “data entrypoint”) to our dataflow.
Redis PubSub Source for bytewax
The main purpose of the Input is to initialize the PubSub source we wrote earlier and initialize it with necessary connection details from the environment. If there’s a need for sanity checks, incorporating them into the constructor of this Input class would be the most logical choice.
Comparing the Input code to our earlier simple listener script, it becomes noticeable that this segment aligns closely with the configuration section of the original script. As for the handling of messages, we are not using the direct callbacks we used before as processing is delegated to the RedisPubSubPartition. Two additional methods, list_parts and build_part are worth talking a bit more about.
Bytewax’s underlying architecture treats partitioned inputs as a set of distinct, separate streams. Ideally, as you build your pipeline, you’d know how many data partitions are present in the input source, and this would be valid for any data processing pipeline. It is common to have more than 1 partition for big data processing, and bytewax is designed to be adaptive to diverse data requirements, so it needs to have an API that offers this level of flexibility. For you as a developer, it basically means you need to implement these two methods, list_parts to fetch a list of partitions, and build_part to build an individual Partition object for each of them.
So, the bytewax’s flexibility comes at the cost of performing this additional ceremony even when you’re dealing with just one partition. This also streamlines several internal considerations, such as snapshot restoration and recovery. The choice to make this ceremony obligatory was deliberate, as it balances the provided API in a way that avoids any “magical automation” that might confuse users (“explicit is better than implicit”). Fortunately, our current scenario uses just a single-channel partition, which makes our implementation relatively uncomplicated.
Echo dataflow for redis pubsub channel
With all components in place, we can now combine it all and effectively recreate our previous solution
The entire code is available in the example repository. Our present implementation looks like this:

Structurally, this mirrors our previous implementation, with the left-hand side of the pipeline remaining unchanged.
You’d need to run the dataflow as usual, using bytewax.run helper:
The output would remain unchanged, which is good because that’s what we’re hoping for:
Containerize it
Before going further, let’s quickly dockerize the setup. This ensures we are working in an isolated environment and also makes it easier to rerun the publisher part of our pipeline.
The compose file will contain our pipeline, producer script, and the bytewax dataflow:
The Dockerfile for bytewax dataflow installs redis and bytewax and copies the necessary files. The publisher script Dockerfile is essentially the same, but sans bytewax.
With this structure in place, we’re 100% ready to start making our dataflow more sophisticated, so let’s do that! For those eager to go directly to the end result, the full source code for this example is available here. Simply clone the repository and execute docker compose up to check out the dataflow we’ll be building in the next section.
Counting mobile users in bytewax dataflow
With our RedisPubSubSource ready and tested, there’s no longer a need to focus on Redis for any data processing we might be interested in. This offers us the freedom to use any pre-existing dataflow steps with minimal changes or, of course, write our own from scratch stringing together the desired operations. One could even utilize this RedisPubSubSource as a preliminary test setup with a very small infrastructure overhead before transitioning the pipeline to a full-fledged Kafka system.
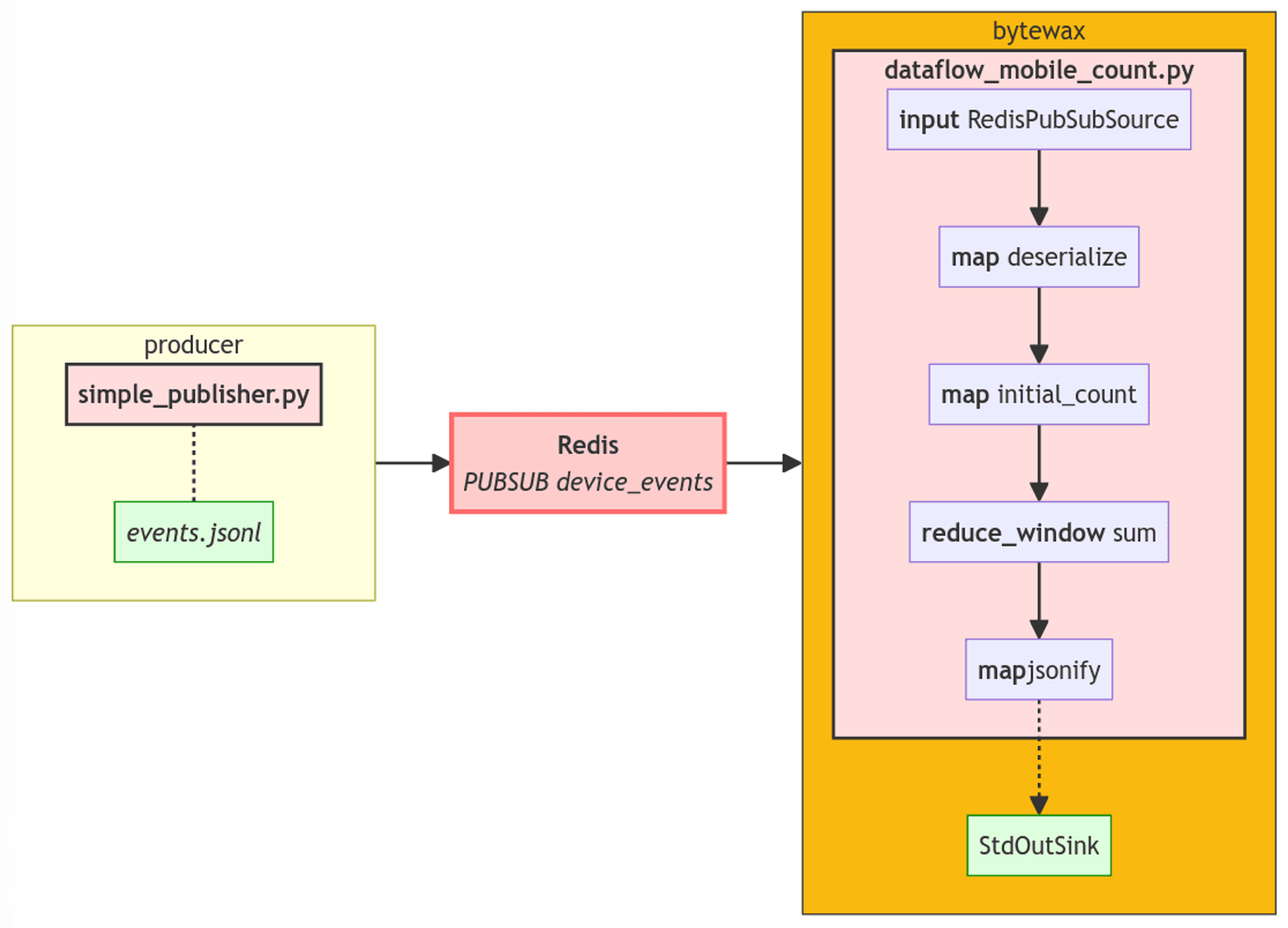
To showcase some of the bytewax’s capabilities, let’s find out how many mobile users we have across different regions. To accomplish this, we will need to carry out the following procedure:
- First, deserialize the data, converting strings to Python dictionaries
- Second, transform the data into pairs represented as (REGION, 1 if mobile else 0). We will use device timezone information as a proxy for location
- Then, we’ll tally the counts. Once all counts are aggregated, we will perk it up a bit and transform the counts into a dictionary structured as {‘timezone’: Str, ‘num_mobile_users’: Int}
- Finally, the output would be sent to StdOutSink
Each of the above points roughly equates to a distinct step in our dataflow. The complete code for the resulting dataflow:
That’s a lot of steps! If we run this dataflow we should see the following output:
The full diagram of our pipeline is a bit more complex now

Each step performs its specific function and is isolated enough to be easily tested and debugged. If you’re seeking clarification on how the reduce_window works, I’d kindly direct you to our documentation, as isn’t the primary focus here. So, what is the main focus, you might wonder? Well, I’m glad you asked! The primary focus is on highlighting how pythonic and streamlined the overall pipeline appears now! Each step is straightforward to read and modify; in essence, there are just a few lines of code that efficiently organize the influx of data into a set of counts, ready, for example, for submission to some external BI platform.
But don’t just take our word for it, we encourage you to explore and experiment yourself! You can access the full code in the dedicated repository. Feel free to add add more steps, adjust the pipeline logic, or even consider reworking the RedisPubSubSource class — whatever path you choose, bytewax got you covered.
Conclusion
In this post, we outlined how to write your own bytewax Input using redis PubSub channels as an example. We went from a simple echo example to a windowed calculation. The example is easily extendable for other systems.
A few takeaways:
- The bytewax framework aims to find that sweet spot between being too magical and BlackBox and being too low-level. One noticeable side-effect is that we expose some of the mechanisms to the Python API but we try to make it as user-friendly (or, rather, coder-friendly) as possible.
- When you write your own connector’s Partition class (here we used StatefulSourcePartition), place all transformation that needs to happen with your message in the code of the next_batch method. Delegate everything else to custom steps in the dataflow
- Effectively handling data inputs means taking into account the partitions you have. The FixedPartitionedSource class provides an easy way to take care of that with list_parts/build_part duo. You will need to specify them even if you end up using a single partition or want to subscribe to multiple channels and treat each one of them as a separate partition.
- You can use Redis Pubsub (or any custom connector, actually) as a debug input for your dataflow. The redis container is very small and you can simply spin it up and start accepting messages easily. It allows for more realistic tests than regular file reading yet it’s very simple and flexible to set up locally. Due to the abstraction bytewax provides to you, it makes it very easy to write source-agnostic dataflows
Hope this post will inspire you to write your own inputs and demystify the process. If you have any comments or suggestions, reach out in the community channel or raise an issue in the bytewax/example-redis repo.
Related Resources
Get started with Redis today
Speak to a Redis expert and learn more about enterprise-grade Redis today.
